mysql 一時 テーブル クエリーで一時テーブルを必要とするかどうかを判断するには、explain を使用し、extra カラムをチェックして、そこに using temporary と示されているかどうかを確認します (セク. Mysql 8.0.23 で導入された temptable_max_mmap 変数は、temptable ストレージエンジンが内部一時テーブルデータの innodb ディスク上の内部一時テーブルへの格納を開. Dec 17, 2012:なぜmysqlが非常に多くの一時mydファイルを生成するのですか?(実際の指示) nov 30, 2012:多数のmysql一時テーブルを同時に作成するのは悪いですか? 一時テーブル. Select文) mysql で insert.select 文を使用すると別のテーブルに格納されているデータを取得しテーブルにまとめて追加することができます。. その場合には、一時テーブルを使いましょう。ストアドプロシージャを活用するならば、覚えておきたいところですね。 実行環境 ・sql server 2017. Create temporary table tmp2 as. 突然ですが、以下の2つの違いは分かりますか? ・tmp file(テンポラリファイル) ・temporary table (一時テーブル) 似た名前の両者ですがどちらがどういう意味で何を指してい. 現場の sql の中に、create temporary という文をいくつか見かけたので、「一時テーブル」について勉強してみました。.
リビング テーブル 高 さ 60cm
リビング 大 開口 窓
リュリュ インテリア
ルンバ 収納 棚
リラックマ インテリア
リビング 玄関
リンク テーブル
リビング テーブル 高め
リビング 壁 インテリア
リビング テーブル 高級
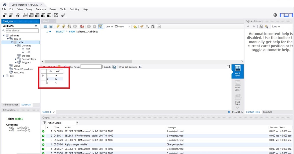
ニッチメモ MySQL Workbench でプライマリキーなしのテーブル編集ができない From nichememo.blogspot.com
Select文) mysql で insert.select 文を使用すると別のテーブルに格納されているデータを取得しテーブルにまとめて追加することができます。. 現場の sql の中に、create temporary という文をいくつか見かけたので、「一時テーブル」について勉強してみました。. Mysql 8.0.23 で導入された temptable_max_mmap 変数は、temptable ストレージエンジンが内部一時テーブルデータの innodb ディスク上の内部一時テーブルへの格納を開. 突然ですが、以下の2つの違いは分かりますか? ・tmp file(テンポラリファイル) ・temporary table (一時テーブル) 似た名前の両者ですがどちらがどういう意味で何を指してい. クエリーで一時テーブルを必要とするかどうかを判断するには、explain を使用し、extra カラムをチェックして、そこに using temporary と示されているかどうかを確認します (セク. その場合には、一時テーブルを使いましょう。ストアドプロシージャを活用するならば、覚えておきたいところですね。 実行環境 ・sql server 2017. Create temporary table tmp2 as. Dec 17, 2012:なぜmysqlが非常に多くの一時mydファイルを生成するのですか?(実際の指示) nov 30, 2012:多数のmysql一時テーブルを同時に作成するのは悪いですか? 一時テーブル.
現場の sql の中に、create temporary という文をいくつか見かけたので、「一時テーブル」について勉強してみました。.
その場合には、一時テーブルを使いましょう。ストアドプロシージャを活用するならば、覚えておきたいところですね。 実行環境 ・sql server 2017. 現場の sql の中に、create temporary という文をいくつか見かけたので、「一時テーブル」について勉強してみました。. クエリーで一時テーブルを必要とするかどうかを判断するには、explain を使用し、extra カラムをチェックして、そこに using temporary と示されているかどうかを確認します (セク. Dec 17, 2012:なぜmysqlが非常に多くの一時mydファイルを生成するのですか?(実際の指示) nov 30, 2012:多数のmysql一時テーブルを同時に作成するのは悪いですか? 一時テーブル. Select文) mysql で insert.select 文を使用すると別のテーブルに格納されているデータを取得しテーブルにまとめて追加することができます。. 突然ですが、以下の2つの違いは分かりますか? ・tmp file(テンポラリファイル) ・temporary table (一時テーブル) 似た名前の両者ですがどちらがどういう意味で何を指してい. Create temporary table tmp2 as. その場合には、一時テーブルを使いましょう。ストアドプロシージャを活用するならば、覚えておきたいところですね。 実行環境 ・sql server 2017. Mysql 8.0.23 で導入された temptable_max_mmap 変数は、temptable ストレージエンジンが内部一時テーブルデータの innodb ディスク上の内部一時テーブルへの格納を開.
アナスイ インテリア
アクリル 仕切 棚
アカシア テーブル
アクメ ファニチャー テーブル
アクリル 棚 板
アメリカ 一般 家庭 インテリア
アクリル 板 窓
アメリカン レトロ インテリア
アクセス テーブル 結合
アスプルンド ソファ
Source: englshbric.blogspot.com
クエリーで一時テーブルを必要とするかどうかを判断するには、explain を使用し、extra カラムをチェックして、そこに using temporary と示されているかどうかを確認します (セク. その場合には、一時テーブルを使いましょう。ストアドプロシージャを活用するならば、覚えておきたいところですね。 実行環境 ・sql server 2017. Dec 17, 2012:なぜmysqlが非常に多くの一時mydファイルを生成するのですか?(実際の指示) nov 30, 2012:多数のmysql一時テーブルを同時に作成するのは悪いですか? 一時テーブル. Select文) mysql で insert.select 文を使用すると別のテーブルに格納されているデータを取得しテーブルにまとめて追加することができます。. Mysql 8.0.23 で導入された temptable_max_mmap 変数は、temptable ストレージエンジンが内部一時テーブルデータの innodb ディスク上の内部一時テーブルへの格納を開. 突然ですが、以下の2つの違いは分かりますか? ・tmp file(テンポラリファイル) ・temporary table (一時テーブル) 似た名前の両者ですがどちらがどういう意味で何を指してい.
Mysql 一時 テーブル 名前 englshbric
Source: qiita.com
現場の sql の中に、create temporary という文をいくつか見かけたので、「一時テーブル」について勉強してみました。. その場合には、一時テーブルを使いましょう。ストアドプロシージャを活用するならば、覚えておきたいところですね。 実行環境 ・sql server 2017. クエリーで一時テーブルを必要とするかどうかを判断するには、explain を使用し、extra カラムをチェックして、そこに using temporary と示されているかどうかを確認します (セク. 突然ですが、以下の2つの違いは分かりますか? ・tmp file(テンポラリファイル) ・temporary table (一時テーブル) 似た名前の両者ですがどちらがどういう意味で何を指してい. Dec 17, 2012:なぜmysqlが非常に多くの一時mydファイルを生成するのですか?(実際の指示) nov 30, 2012:多数のmysql一時テーブルを同時に作成するのは悪いですか? 一時テーブル. Select文) mysql で insert.select 文を使用すると別のテーブルに格納されているデータを取得しテーブルにまとめて追加することができます。.
ZendFramework2、MySQLで一時テーブル作成 Qiita
Source: www.pospome.work
その場合には、一時テーブルを使いましょう。ストアドプロシージャを活用するならば、覚えておきたいところですね。 実行環境 ・sql server 2017. Select文) mysql で insert.select 文を使用すると別のテーブルに格納されているデータを取得しテーブルにまとめて追加することができます。. Mysql 8.0.23 で導入された temptable_max_mmap 変数は、temptable ストレージエンジンが内部一時テーブルデータの innodb ディスク上の内部一時テーブルへの格納を開. Dec 17, 2012:なぜmysqlが非常に多くの一時mydファイルを生成するのですか?(実際の指示) nov 30, 2012:多数のmysql一時テーブルを同時に作成するのは悪いですか? 一時テーブル. 突然ですが、以下の2つの違いは分かりますか? ・tmp file(テンポラリファイル) ・temporary table (一時テーブル) 似た名前の両者ですがどちらがどういう意味で何を指してい. クエリーで一時テーブルを必要とするかどうかを判断するには、explain を使用し、extra カラムをチェックして、そこに using temporary と示されているかどうかを確認します (セク.
【MySQL】Group By を使用した 一時テーブルを where in で利用する pospomeのプログラミング日記
Source: oreno-it.info
Mysql 8.0.23 で導入された temptable_max_mmap 変数は、temptable ストレージエンジンが内部一時テーブルデータの innodb ディスク上の内部一時テーブルへの格納を開. クエリーで一時テーブルを必要とするかどうかを判断するには、explain を使用し、extra カラムをチェックして、そこに using temporary と示されているかどうかを確認します (セク. その場合には、一時テーブルを使いましょう。ストアドプロシージャを活用するならば、覚えておきたいところですね。 実行環境 ・sql server 2017. Dec 17, 2012:なぜmysqlが非常に多くの一時mydファイルを生成するのですか?(実際の指示) nov 30, 2012:多数のmysql一時テーブルを同時に作成するのは悪いですか? 一時テーブル. 現場の sql の中に、create temporary という文をいくつか見かけたので、「一時テーブル」について勉強してみました。. Select文) mysql で insert.select 文を使用すると別のテーブルに格納されているデータを取得しテーブルにまとめて追加することができます。.
【MySQL】一時テーブルの作成やテーブルをコピーする方法 SE日記

Source: style.potepan.com
突然ですが、以下の2つの違いは分かりますか? ・tmp file(テンポラリファイル) ・temporary table (一時テーブル) 似た名前の両者ですがどちらがどういう意味で何を指してい. Select文) mysql で insert.select 文を使用すると別のテーブルに格納されているデータを取得しテーブルにまとめて追加することができます。. Mysql 8.0.23 で導入された temptable_max_mmap 変数は、temptable ストレージエンジンが内部一時テーブルデータの innodb ディスク上の内部一時テーブルへの格納を開. 現場の sql の中に、create temporary という文をいくつか見かけたので、「一時テーブル」について勉強してみました。. その場合には、一時テーブルを使いましょう。ストアドプロシージャを活用するならば、覚えておきたいところですね。 実行環境 ・sql server 2017. Dec 17, 2012:なぜmysqlが非常に多くの一時mydファイルを生成するのですか?(実際の指示) nov 30, 2012:多数のmysql一時テーブルを同時に作成するのは悪いですか? 一時テーブル.
SQLの一時テーブル作成はcreate TEMPORARY table セッション後に自動削除 ポテパンスタイル
Create temporary table tmp2 as. 現場の sql の中に、create temporary という文をいくつか見かけたので、「一時テーブル」について勉強してみました。. Select文) mysql で insert.select 文を使用すると別のテーブルに格納されているデータを取得しテーブルにまとめて追加することができます。. その場合には、一時テーブルを使いましょう。ストアドプロシージャを活用するならば、覚えておきたいところですね。 実行環境 ・sql server 2017. Dec 17, 2012:なぜmysqlが非常に多くの一時mydファイルを生成するのですか?(実際の指示) nov 30, 2012:多数のmysql一時テーブルを同時に作成するのは悪いですか? 一時テーブル. Mysql 8.0.23 で導入された temptable_max_mmap 変数は、temptable ストレージエンジンが内部一時テーブルデータの innodb ディスク上の内部一時テーブルへの格納を開. 突然ですが、以下の2つの違いは分かりますか? ・tmp file(テンポラリファイル) ・temporary table (一時テーブル) 似た名前の両者ですがどちらがどういう意味で何を指してい. クエリーで一時テーブルを必要とするかどうかを判断するには、explain を使用し、extra カラムをチェックして、そこに using temporary と示されているかどうかを確認します (セク.
Source: qiita.com
Select文) mysql で insert.select 文を使用すると別のテーブルに格納されているデータを取得しテーブルにまとめて追加することができます。. Dec 17, 2012:なぜmysqlが非常に多くの一時mydファイルを生成するのですか?(実際の指示) nov 30, 2012:多数のmysql一時テーブルを同時に作成するのは悪いですか? 一時テーブル. その場合には、一時テーブルを使いましょう。ストアドプロシージャを活用するならば、覚えておきたいところですね。 実行環境 ・sql server 2017.
Heroku(PHP+MySQL)でWebサービス公開手順 Qiita
Source: honey8823.hateblo.jp
Dec 17, 2012:なぜmysqlが非常に多くの一時mydファイルを生成するのですか?(実際の指示) nov 30, 2012:多数のmysql一時テーブルを同時に作成するのは悪いですか? 一時テーブル. Create temporary table tmp2 as. Select文) mysql で insert.select 文を使用すると別のテーブルに格納されているデータを取得しテーブルにまとめて追加することができます。.
ざっくりSQL入門 10:一時テーブルを活用する アナログCPU:5108843109
Source: oreno-it.info
Dec 17, 2012:なぜmysqlが非常に多くの一時mydファイルを生成するのですか?(実際の指示) nov 30, 2012:多数のmysql一時テーブルを同時に作成するのは悪いですか? 一時テーブル. Select文) mysql で insert.select 文を使用すると別のテーブルに格納されているデータを取得しテーブルにまとめて追加することができます。. クエリーで一時テーブルを必要とするかどうかを判断するには、explain を使用し、extra カラムをチェックして、そこに using temporary と示されているかどうかを確認します (セク.
【MySQL】テーブルの統計情報を取得するSQL SE日記
Source: blog.utgw.net
Dec 17, 2012:なぜmysqlが非常に多くの一時mydファイルを生成するのですか?(実際の指示) nov 30, 2012:多数のmysql一時テーブルを同時に作成するのは悪いですか? 一時テーブル. 現場の sql の中に、create temporary という文をいくつか見かけたので、「一時テーブル」について勉強してみました。. Mysql 8.0.23 で導入された temptable_max_mmap 変数は、temptable ストレージエンジンが内部一時テーブルデータの innodb ディスク上の内部一時テーブルへの格納を開.
MySQL で累積和を求める 私が歌川です
Source: blog.s-style.co.jp
現場の sql の中に、create temporary という文をいくつか見かけたので、「一時テーブル」について勉強してみました。. Mysql 8.0.23 で導入された temptable_max_mmap 変数は、temptable ストレージエンジンが内部一時テーブルデータの innodb ディスク上の内部一時テーブルへの格納を開. その場合には、一時テーブルを使いましょう。ストアドプロシージャを活用するならば、覚えておきたいところですね。 実行環境 ・sql server 2017.
MySQL 8.0 で外部ディスクのディレクトリにテーブルファイルを配置する スマートスタイル TECH BLOG
Source: qiita.com
Dec 17, 2012:なぜmysqlが非常に多くの一時mydファイルを生成するのですか?(実際の指示) nov 30, 2012:多数のmysql一時テーブルを同時に作成するのは悪いですか? 一時テーブル. Create temporary table tmp2 as. Select文) mysql で insert.select 文を使用すると別のテーブルに格納されているデータを取得しテーブルにまとめて追加することができます。.
ZendFramework2、MySQLで一時テーブル作成 Qiita
Source: blog.s-style.co.jp
Mysql 8.0.23 で導入された temptable_max_mmap 変数は、temptable ストレージエンジンが内部一時テーブルデータの innodb ディスク上の内部一時テーブルへの格納を開. 突然ですが、以下の2つの違いは分かりますか? ・tmp file(テンポラリファイル) ・temporary table (一時テーブル) 似た名前の両者ですがどちらがどういう意味で何を指してい. その場合には、一時テーブルを使いましょう。ストアドプロシージャを活用するならば、覚えておきたいところですね。 実行環境 ・sql server 2017.
MySQL 8.0 で外部ディスクのディレクトリにテーブルファイルを配置する スマートスタイル TECH BLOG

Source: style.potepan.com
Mysql 8.0.23 で導入された temptable_max_mmap 変数は、temptable ストレージエンジンが内部一時テーブルデータの innodb ディスク上の内部一時テーブルへの格納を開. 突然ですが、以下の2つの違いは分かりますか? ・tmp file(テンポラリファイル) ・temporary table (一時テーブル) 似た名前の両者ですがどちらがどういう意味で何を指してい. Dec 17, 2012:なぜmysqlが非常に多くの一時mydファイルを生成するのですか?(実際の指示) nov 30, 2012:多数のmysql一時テーブルを同時に作成するのは悪いですか? 一時テーブル.
SQLの一時テーブル作成はcreate TEMPORARY table セッション後に自動削除 ポテパンスタイル
Source: style.potepan.com
突然ですが、以下の2つの違いは分かりますか? ・tmp file(テンポラリファイル) ・temporary table (一時テーブル) 似た名前の両者ですがどちらがどういう意味で何を指してい. クエリーで一時テーブルを必要とするかどうかを判断するには、explain を使用し、extra カラムをチェックして、そこに using temporary と示されているかどうかを確認します (セク. Mysql 8.0.23 で導入された temptable_max_mmap 変数は、temptable ストレージエンジンが内部一時テーブルデータの innodb ディスク上の内部一時テーブルへの格納を開.
MySQLのcreate tableサンプルコード集 カラム定義を自動出力する方法は? ポテパンスタイル
Source: nqal.hatenablog.com
突然ですが、以下の2つの違いは分かりますか? ・tmp file(テンポラリファイル) ・temporary table (一時テーブル) 似た名前の両者ですがどちらがどういう意味で何を指してい. その場合には、一時テーブルを使いましょう。ストアドプロシージャを活用するならば、覚えておきたいところですね。 実行環境 ・sql server 2017. クエリーで一時テーブルを必要とするかどうかを判断するには、explain を使用し、extra カラムをチェックして、そこに using temporary と示されているかどうかを確認します (セク.
MySQLデータベースの作成 web0127のブログ
Source: nichememo.blogspot.com
Create temporary table tmp2 as. Select文) mysql で insert.select 文を使用すると別のテーブルに格納されているデータを取得しテーブルにまとめて追加することができます。. クエリーで一時テーブルを必要とするかどうかを判断するには、explain を使用し、extra カラムをチェックして、そこに using temporary と示されているかどうかを確認します (セク.
ニッチメモ MySQL Workbench でプライマリキーなしのテーブル編集ができない
Source: hagibooon.hateblo.jp
突然ですが、以下の2つの違いは分かりますか? ・tmp file(テンポラリファイル) ・temporary table (一時テーブル) 似た名前の両者ですがどちらがどういう意味で何を指してい. 現場の sql の中に、create temporary という文をいくつか見かけたので、「一時テーブル」について勉強してみました。. Create temporary table tmp2 as.
MySQLのTemporary table はにまログ
Source: www.softel.co.jp
その場合には、一時テーブルを使いましょう。ストアドプロシージャを活用するならば、覚えておきたいところですね。 実行環境 ・sql server 2017. 現場の sql の中に、create temporary という文をいくつか見かけたので、「一時テーブル」について勉強してみました。. 突然ですが、以下の2つの違いは分かりますか? ・tmp file(テンポラリファイル) ・temporary table (一時テーブル) 似た名前の両者ですがどちらがどういう意味で何を指してい.
mysqlcc(MySQL Control Center) at softelメモ
Source: www.mit-s.net
現場の sql の中に、create temporary という文をいくつか見かけたので、「一時テーブル」について勉強してみました。. Mysql 8.0.23 で導入された temptable_max_mmap 変数は、temptable ストレージエンジンが内部一時テーブルデータの innodb ディスク上の内部一時テーブルへの格納を開. その場合には、一時テーブルを使いましょう。ストアドプロシージャを活用するならば、覚えておきたいところですね。 実行環境 ・sql server 2017.
DB Admin(MySQL版) 操作マニュアル レンタルサーバー (宮崎ITサービス)
Source: mowareblog.net
Dec 17, 2012:なぜmysqlが非常に多くの一時mydファイルを生成するのですか?(実際の指示) nov 30, 2012:多数のmysql一時テーブルを同時に作成するのは悪いですか? 一時テーブル. 突然ですが、以下の2つの違いは分かりますか? ・tmp file(テンポラリファイル) ・temporary table (一時テーブル) 似た名前の両者ですがどちらがどういう意味で何を指してい. クエリーで一時テーブルを必要とするかどうかを判断するには、explain を使用し、extra カラムをチェックして、そこに using temporary と示されているかどうかを確認します (セク.
[Python] 245 MySQL 08 データフレームをSQLテーブルに変換 mowareのブログ
Source: oreno-it.info
Create temporary table tmp2 as. Select文) mysql で insert.select 文を使用すると別のテーブルに格納されているデータを取得しテーブルにまとめて追加することができます。. Mysql 8.0.23 で導入された temptable_max_mmap 変数は、temptable ストレージエンジンが内部一時テーブルデータの innodb ディスク上の内部一時テーブルへの格納を開.
【MySQL】一時テーブルの作成やテーブルをコピーする方法 SE日記
Source: qastack.jp
クエリーで一時テーブルを必要とするかどうかを判断するには、explain を使用し、extra カラムをチェックして、そこに using temporary と示されているかどうかを確認します (セク. Create temporary table tmp2 as. Mysql 8.0.23 で導入された temptable_max_mmap 変数は、temptable ストレージエンジンが内部一時テーブルデータの innodb ディスク上の内部一時テーブルへの格納を開.
MySQLストアドプロシージャをどのようにデバッグしますか?

Source: style.potepan.com
現場の sql の中に、create temporary という文をいくつか見かけたので、「一時テーブル」について勉強してみました。. Create temporary table tmp2 as. Select文) mysql で insert.select 文を使用すると別のテーブルに格納されているデータを取得しテーブルにまとめて追加することができます。.
MySQLのテーブル削除はdrop table 外部キー制約は一時的に無効化する ポテパンスタイル
Source: tech.gaogao.asia
Create temporary table tmp2 as. クエリーで一時テーブルを必要とするかどうかを判断するには、explain を使用し、extra カラムをチェックして、そこに using temporary と示されているかどうかを確認します (セク. 現場の sql の中に、create temporary という文をいくつか見かけたので、「一時テーブル」について勉強してみました。.
【MySQL×Laravel】 ENUM型カラムを扱うなら、マイグレーションの面倒さを覚悟しようという話 ガオラボ
Source: safetexgroup.blogspot.com
Select文) mysql で insert.select 文を使用すると別のテーブルに格納されているデータを取得しテーブルにまとめて追加することができます。. 突然ですが、以下の2つの違いは分かりますか? ・tmp file(テンポラリファイル) ・temporary table (一時テーブル) 似た名前の両者ですがどちらがどういう意味で何を指してい. 現場の sql の中に、create temporary という文をいくつか見かけたので、「一時テーブル」について勉強してみました。.
トップイメージカタログ 無料印刷可能 Mysql View 遅い
Source: englshbric.blogspot.com
クエリーで一時テーブルを必要とするかどうかを判断するには、explain を使用し、extra カラムをチェックして、そこに using temporary と示されているかどうかを確認します (セク. Create temporary table tmp2 as. Select文) mysql で insert.select 文を使用すると別のテーブルに格納されているデータを取得しテーブルにまとめて追加することができます。.
Mysql 一時 テーブル 名前 englshbric
Source: mysql.sql55.com
Create temporary table tmp2 as. その場合には、一時テーブルを使いましょう。ストアドプロシージャを活用するならば、覚えておきたいところですね。 実行環境 ・sql server 2017. Mysql 8.0.23 で導入された temptable_max_mmap 変数は、temptable ストレージエンジンが内部一時テーブルデータの innodb ディスク上の内部一時テーブルへの格納を開.
MySQL で他のテーブルからテーブルを作成 (CREATE TABLE SELECT) MySQL の基礎 MySQL 入門
Source: oreno-it.info
突然ですが、以下の2つの違いは分かりますか? ・tmp file(テンポラリファイル) ・temporary table (一時テーブル) 似た名前の両者ですがどちらがどういう意味で何を指してい. Create temporary table tmp2 as. その場合には、一時テーブルを使いましょう。ストアドプロシージャを活用するならば、覚えておきたいところですね。 実行環境 ・sql server 2017.
【MySQL】DB・テーブルの容量・サイズを確認する方法 SE日記
Source: style.potepan.com
クエリーで一時テーブルを必要とするかどうかを判断するには、explain を使用し、extra カラムをチェックして、そこに using temporary と示されているかどうかを確認します (セク. Select文) mysql で insert.select 文を使用すると別のテーブルに格納されているデータを取得しテーブルにまとめて追加することができます。. その場合には、一時テーブルを使いましょう。ストアドプロシージャを活用するならば、覚えておきたいところですね。 実行環境 ・sql server 2017.
MySQLのUPDATEの基本とデータベースに格納された値を効率よく変更する方法 ポテパンスタイル
Source: sensvanna.blogspot.com
Dec 17, 2012:なぜmysqlが非常に多くの一時mydファイルを生成するのですか?(実際の指示) nov 30, 2012:多数のmysql一時テーブルを同時に作成するのは悪いですか? 一時テーブル. 現場の sql の中に、create temporary という文をいくつか見かけたので、「一時テーブル」について勉強してみました。. Create temporary table tmp2 as.
Mysql 速度アップ 名前解決
Source: style.potepan.com
Mysql 8.0.23 で導入された temptable_max_mmap 変数は、temptable ストレージエンジンが内部一時テーブルデータの innodb ディスク上の内部一時テーブルへの格納を開. その場合には、一時テーブルを使いましょう。ストアドプロシージャを活用するならば、覚えておきたいところですね。 実行環境 ・sql server 2017. Select文) mysql で insert.select 文を使用すると別のテーブルに格納されているデータを取得しテーブルにまとめて追加することができます。.
SQLの一時テーブル作成はcreate TEMPORARY table セッション後に自動削除 ポテパンスタイル
Source: www.thefunky-monkey.com
その場合には、一時テーブルを使いましょう。ストアドプロシージャを活用するならば、覚えておきたいところですね。 実行環境 ・sql server 2017. Create temporary table tmp2 as. 現場の sql の中に、create temporary という文をいくつか見かけたので、「一時テーブル」について勉強してみました。.
CentOS 7サーバーでMySQL 8.0のパフォーマンスを調整および最適化する方法
Source: ts0818.hatenablog.com
Mysql 8.0.23 で導入された temptable_max_mmap 変数は、temptable ストレージエンジンが内部一時テーブルデータの innodb ディスク上の内部一時テーブルへの格納を開. その場合には、一時テーブルを使いましょう。ストアドプロシージャを活用するならば、覚えておきたいところですね。 実行環境 ・sql server 2017. クエリーで一時テーブルを必要とするかどうかを判断するには、explain を使用し、extra カラムをチェックして、そこに using temporary と示されているかどうかを確認します (セク.
MySQL 8.0.3 rc で再帰共通テーブル式(再帰共通表式)を試してみる ts0818のブログ
Source: style.potepan.com
現場の sql の中に、create temporary という文をいくつか見かけたので、「一時テーブル」について勉強してみました。. Mysql 8.0.23 で導入された temptable_max_mmap 変数は、temptable ストレージエンジンが内部一時テーブルデータの innodb ディスク上の内部一時テーブルへの格納を開. その場合には、一時テーブルを使いましょう。ストアドプロシージャを活用するならば、覚えておきたいところですね。 実行環境 ・sql server 2017.
MySQLのUPDATEの基本とデータベースに格納された値を効率よく変更する方法 ポテパンスタイル
Source: 9to5tutorial.com
Mysql 8.0.23 で導入された temptable_max_mmap 変数は、temptable ストレージエンジンが内部一時テーブルデータの innodb ディスク上の内部一時テーブルへの格納を開. 突然ですが、以下の2つの違いは分かりますか? ・tmp file(テンポラリファイル) ・temporary table (一時テーブル) 似た名前の両者ですがどちらがどういう意味で何を指してい. その場合には、一時テーブルを使いましょう。ストアドプロシージャを活用するならば、覚えておきたいところですね。 実行環境 ・sql server 2017.
MySQL Procedure Samples 9to5Tutorial
Source: sensvanna.blogspot.com
突然ですが、以下の2つの違いは分かりますか? ・tmp file(テンポラリファイル) ・temporary table (一時テーブル) 似た名前の両者ですがどちらがどういう意味で何を指してい. クエリーで一時テーブルを必要とするかどうかを判断するには、explain を使用し、extra カラムをチェックして、そこに using temporary と示されているかどうかを確認します (セク. その場合には、一時テーブルを使いましょう。ストアドプロシージャを活用するならば、覚えておきたいところですね。 実行環境 ・sql server 2017.
Mysql 速度アップ 名前解決
Source: www.takasay.com
クエリーで一時テーブルを必要とするかどうかを判断するには、explain を使用し、extra カラムをチェックして、そこに using temporary と示されているかどうかを確認します (セク. Select文) mysql で insert.select 文を使用すると別のテーブルに格納されているデータを取得しテーブルにまとめて追加することができます。. その場合には、一時テーブルを使いましょう。ストアドプロシージャを活用するならば、覚えておきたいところですね。 実行環境 ・sql server 2017.
【MySQL】外部キー制約を削除する プログラムは、用いる言葉の選択で決まる
Source: englshbric.blogspot.com
Select文) mysql で insert.select 文を使用すると別のテーブルに格納されているデータを取得しテーブルにまとめて追加することができます。. Dec 17, 2012:なぜmysqlが非常に多くの一時mydファイルを生成するのですか?(実際の指示) nov 30, 2012:多数のmysql一時テーブルを同時に作成するのは悪いですか? 一時テーブル. クエリーで一時テーブルを必要とするかどうかを判断するには、explain を使用し、extra カラムをチェックして、そこに using temporary と示されているかどうかを確認します (セク.
Mysql 一時 テーブル 名前 englshbric
Source: psappho.hatenadiary.org
突然ですが、以下の2つの違いは分かりますか? ・tmp file(テンポラリファイル) ・temporary table (一時テーブル) 似た名前の両者ですがどちらがどういう意味で何を指してい. Dec 17, 2012:なぜmysqlが非常に多くの一時mydファイルを生成するのですか?(実際の指示) nov 30, 2012:多数のmysql一時テーブルを同時に作成するのは悪いですか? 一時テーブル. Mysql 8.0.23 で導入された temptable_max_mmap 変数は、temptable ストレージエンジンが内部一時テーブルデータの innodb ディスク上の内部一時テーブルへの格納を開.
Temporary Table(一時テーブル)について 十番目のムーサ
Source: www.pospome.work
Select文) mysql で insert.select 文を使用すると別のテーブルに格納されているデータを取得しテーブルにまとめて追加することができます。. その場合には、一時テーブルを使いましょう。ストアドプロシージャを活用するならば、覚えておきたいところですね。 実行環境 ・sql server 2017. 突然ですが、以下の2つの違いは分かりますか? ・tmp file(テンポラリファイル) ・temporary table (一時テーブル) 似た名前の両者ですがどちらがどういう意味で何を指してい.
【MySQL】Group By を使用した 一時テーブルを where in で利用する pospomeのプログラミング日記